
安永华明会计师事务所(特殊普通合伙)成立于1992年9月,总部设于北京。2012年8月完成本土化转制后,安永华明目前已成为国内最大的会计师事务所之一。截至2020年12月,安永华明拥有从业人员逾8000人,在上海、苏州、南京、大连、沈阳、青岛、天津、杭州、武汉、成都、郑州、西安、广州、深圳、厦门、长沙、海口、重庆、昆明、济南、合肥、宁波和太原设有23家分所。
安永华明2018年初对电子签章系统进行调研,最终在2018年3月选型我司电子签章,用于内部公文的审批和签章,并根据文件管控要求进行电子签章文档的打印控制,高效办公的同时兼顾纸质文档的输出管理。
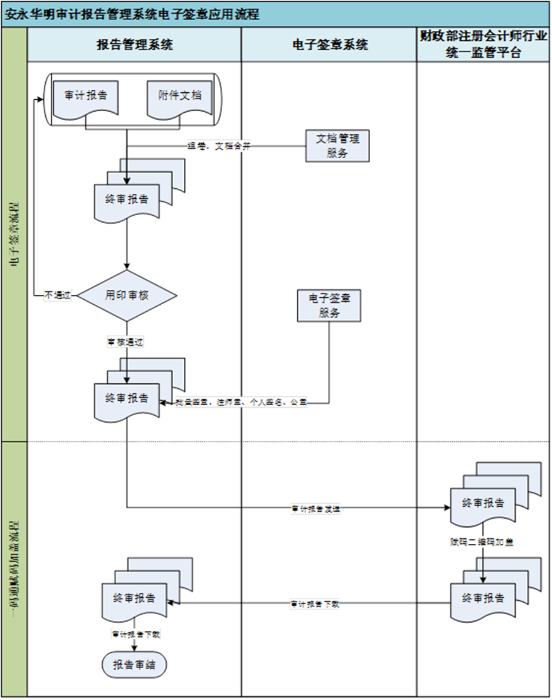
为落实《国务院办公厅关于进一步规范财务审计秩序促进注册会计师行业健康发展的意见》(国办发〔2021〕30号)有关任务要求,利用信息化手段提升注册会计师行业监管和服务效能,财政部建设了注册会计师行业统一监管平台,通过建立审计报告数据单一来源制度,推动实现全国范围“一码通”,从源头治理虚假审计报告问题。根据《会计师事务所执业许可和监督管理办法》(财政部令第97号)有关规定,会计师事务所应当做好审计报告报备验证工作。
安永华明贯彻落实(国办发〔2021〕30号)有关任务要求,2022年计划将电子签章系统进行内部推广,需要在审计报告内应用电子签章,同时与安全、信息、人资、询证部等多部门联动,沟通新的电子签章需求。并于8月份对电子签章系统进行部署对接,优先在审计报告系统中应用电子签章。
经与安永华明业务人员对新需求沟通与调研后,本次建设表示在对各机构组织印章章做统一管理及印章的发放、制章、签章记录可追溯,线上实现对审计报告与出资报告等业务文档pdf文档格式的静默签署及对签署文档的打印控制。
内部办公电子签章及打印控制流程

审计报告管理系统

劳动(劳务)合同场景

业务流程:安永华明内部人力资源应用场景电子文件的签署相关方主要包括安永华明和企业员工,通常由安永华明发起签署,员工作为签署任务接收方,共同完成签署。
对外签署应用

业务流程:安永华明起草并完成内部审计报告审批,静默或流程加盖会计师事务所印章,报告发送给被审计公司并征求其意见,并由公司董事长和财务总监进行签字,由审计报告系统推送给财政部进行报备。
EY系统签章流程图

赋码加盖效果图

赋码验证效果图

扫码验证效果图

项目建设阶段,项目中业务对接人持续关注业务整体状态,在建设及使用过程中也聊到了后续对签章其他场景应用,主要为以下两点
(1)HR电子劳动合同盖章,主要为内部应用。如嘉扬,金蝶、名才等,客户正在内部需求调研。
(2)对外签署应用,部分报告和文件需要有被审计单位的董事长、董事、财务总监进行签名。客户主要面向头部国央企,可采用混合云产品进行应用。
完善信息立即免费体验!
提交成功!
我们的顾问会在1个工作日内与您取得联系
完善信息立即免费体验!